Система мониторинга NIKOMAX — решение, которое призвано упрощать администрирование СКС. В течение долгого времени для ее функционирования требовались две коммутационные LED-панели: программное обеспечение (ПО) основывалось на модели кросс-соединения (cross connection). Последние два года отдел разработок NIKOMAX работает над совершенно новым универсальным ПО, возможности которого стали значительно шире, а приобретение двух панелей отныне не носит обязательный характер.
Новый программный продукт называется AIM NIKOMAX — Automated Infrastructure Management — что переводится как система автоматизированного управления инфраструктурой NIKOMAX, в которую заложен огромный потенциал. AIM NIKOMAX разработан с помощью кроссплатформенного фреймворка Qt, написанного на языке C++. В мире программирования для каждого типа приложения имеется свой оптимальный набор языков и фреймворков. Одно из преимуществ фреймворка Qt и приложения, созданного на нем, — возможность легко компилировать написанный код под разные операционные системы (Windows, Linux, Mac OS). Фреймворк Qt популярен, он активно развивается и поддерживается, что является немаловажным и гарантирует актуальность на долгие годы.
Другое преимущество нового программного обеспечения NIKOMAX — модульная архитектура, которая позволяет, к примеру, беспрепятственно совершенствовать и вносить новый функционал в конкретный модуль, не затрагивая другой функционал ПО. Обновление программы осуществляется посредством интернета, что к тому же позволяет своевременно исправить возможные баги.
Задел на будущее предусмотрен. Еще много над чем предстоит работать. Но уже есть о чем рассказать.
Потенциальные возможности нового ПО не ограничиваются мониторингом подключений. Внедрение поддержки протокола SNMP (простой протокол сетевого управления) позволил расширить границы и включить в список и сетевое оборудование. Конечно, узнать о состоянии, к примеру, коммутатора или же перезагрузить его можно с помощью web-интерфейса оборудования. А если коммутаторов дюжина? Скитаться по многочисленным вкладкам — занятие утомительное.

Интеллектуальная розетка TLK на выбор
NIKOMAX нацелен обеспечить мониторинг за всем оборудованием в стойке и предоставить возможность его управления из одной программы — AIM. Разумеется, интеграция с сетевым оборудованием сторонних брендов требует особых настроек и времени. На сегодняшний день система AIM NIKOMAX позволяет взаимодействовать с интеллектуальными блоками распределения питания (PDU) бренда TLK: в программу внедрены SNMP-свойства на всю номенклатуру умных розеток, которые позволяют отслеживать состояние оборудования, статус («вкл»/«выкл»), его входные и выходные данные (частота, общее потребление электроэнергии и т.д.).
Система поддерживает три версии протокола SNMP (SNMPv1, SNMPv2, SNMPv3), позволяет задать уровень безопасности, вплоть до пароля и аутентификации, а также вывести график с динамикой (историей) значений SNMP-свойств и сделать соответствующие выводы.
Удобство использования AIM NIKOMAX достигается за счет интуитивно понятного интерфейса и его лаконичного дизайна. Вся работа ведется на одном экране, разделенном на интерактивные окна:
- главное, состоящее из основного меню и панели инструментов;
- диалоговое окно, где выводятся оповещения программы;
- информационное, которое отображает все сведения о выбранном элементе сети, и рабочая область.

Древовидная структура сети

Цветовая идентификация элементов
В последнем осуществляются все действия по развертыванию системы. Древовидное представление сети значительно упрощает этот процесс. Все идет последовательно: здание, этаж, серверная комната, стойка, панели, сетевое оборудование.
Для использования функционала программы на максимуме необходимо связать элементы рабочей области, создать подсистемы активного оборудования, а главное — произвести коммутацию портов (создать каналы). Осуществить эти действия позволяют функции кросс-коммутации портов. Для удобства администрирования каждому состоянию соответствуют свой цвет и иконка. Подсистема активного оборудования идентифицируется сиреневым цветом, подсистема рабочих мест — желтым. Синим цветом обозначаются связи, зеленым подсвечиваются образованные каналы, а в случае неавторизованного доступа (к примеру, отсоединили патч-корд) — цвет сменяется на красный.
Отслеживание связей и трассировка соединения
Интерактивный интерфейс AIM позволит отследить необходимую связь. Все, что требуется – кликнуть на порт в структуре сети, и элемент на другом конце «провода» даст о себе знать.
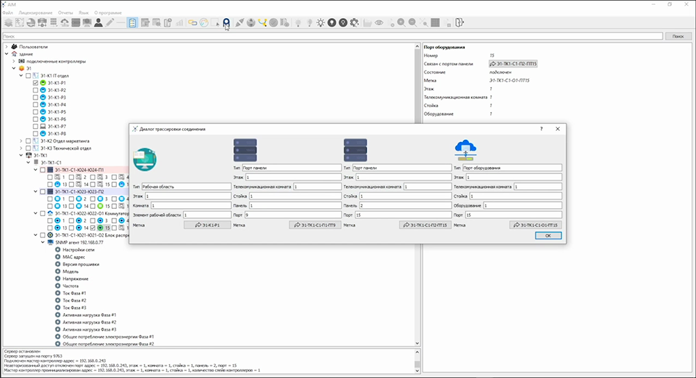
Однако весь маршрут таким способом не узнать. Проследить его возможно в автоматически заполняемом кабельном журнале, что доступен к экспорту в виде таблицы Excel. Другой способ — трассировка соединения, которая в результате выдает визуальную схему связи от одного коммутационного элемента до другого.

Функция трассировки соединений
Документирование и отправка уведомлений
Чтобы администратор был в курсе всех авторизованных и неавторизованных доступов из любой точки офиса, AIM NIKOMAX предлагает настроить отправку уведомлений посредством электронной почты или мессенджера Телеграм. Все значимые события и действия система AIM бережно документирует в базу данных. Просмотреть историю можно в самой программе или же экспортировать в виде отчета.
AIM имеет два типа лицензий: Basic (базовый) и Standard (стандартный). Выбор лицензии — основополагающий момент, который нужно учесть на этапе проработки спецификации. Лицензии отличаются друг от друга возможным функционалом программного обеспечения, который определяет конфигурацию компонентов аппаратной части. Она, в свою очередь, влияет на количество необходимого оборудования, а следовательно и на финансовую составляющую, которая порой является решающей.
Стандартная лицензия нацелена на крупные проекты, имеет полный функционал, а коммутация портов системы осуществляется по модели кросс-соединения строго между двумя панелями.
Одна панель резервируется под переходные модули (с обеих сторон порт RJ45). С тыльной стороны к ним подключается необходимое количество коммутационных шнуров, которые соединяют панель с коммутатором, образуя подсистему активного оборудования. Другая заполняется модифицированными специально под систему мониторинга коммутационными модулями серии FT — флагманского решения NIKOMAX. От них кабель протягивается до телекоммуникационных розеток, создавая подсистему рабочих мест.

Контроллер всем!
Панели также имеют особую конструкцию. На их тыльной стороне располагаются специальные разъемы под master- и slave-контроллеры. Именно благодаря им устанавливается связь между оборудованием в стойке и компьютером, на котором будет развернуто программное обеспечение.
Master-контроллер (управляющий) выполняет важную функцию. С его помощью и осуществляется мониторинг системы: он принимает команды от программы, раздает задачи slave-контроллерам, получает от них обратную связь и отчитывается обратным ответом. Управляющий контроллер устанавливается в каждом отдельном шкафу на каждую первую панель, назначая ее главной, и через порт RJ45 подключается к коммутатору и получает уникальный IP-адрес. Slave-контроллеры устанавливаются на все последующие панели (подчиненные), которые соединяются последовательно slave-шнурками. Всего master-контроллер может взять под свое крыло до 19 панелей. Объединение двух подсистем (создание канала) осуществляется путем соединения портов панелей патч-кордом.
В случае с базовой лицензией для организации системы AIM требуется всего одна LED-панель. Пользователю устанавливается идентичная стандартной лицензии версия ПО, но с ограниченным функционалом: отключены возможности кросс-коммутации, функция трассировки соединений, а также отображение графиков и истории значений SNMP-свойств. Количество задействованных панелей уменьшается вдвое, как и стоимость самой системы, — оптимальное решение для организации администрирования небольших инфраструктур.

Коммутация подсистем по модели кросс-соединения
Путь программного обеспечения AIM NIKOMAX только начался, но оно уже активно внедряется в проекты и помогает обеспечивать безопасность и стабильность сетевой инфраструктуры предприятия. Каждый отдельный реализованный проект — это плод индивидуального подхода и гибкости нашего нового продукта. Являясь разработчиком, мы в первую очередь нацелены на решение проблемы. Подстраивая функционал под конкретные требования, мы реализуем потенциал нашего ПО не на сто, а на двести процентов. Нет ничего невозможного — есть AIM NIKOMAX.
